Hotfix release available: 2025-05-14b "Librarian".
upgrade now! [56.2] (what's this?)
Hotfix release available: 2025-05-14a "Librarian".
upgrade now! [56.1] (what's this?)
New release available: 2025-05-14 "Librarian".
upgrade now! [56] (what's this?)
food:01_farmplan
This is an old revision of the document!
Table of Contents
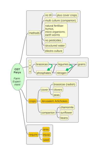
Farmplan
Methods
- No Till
sdfsdffsd
- Using cover crops
- Multi Culture
- Natural Fertiliser
- No Pesticides
- Structured Water
- Electro Culture
Choice of Crops
- Cover Crops
- Crops
- Compaion Crops
Resources
- Area (Land)
- Equipment
- Seeds
food/01_farmplan.1712914477.txt.gz · Last modified: 2024/04/12 09:34 by hilmarie

